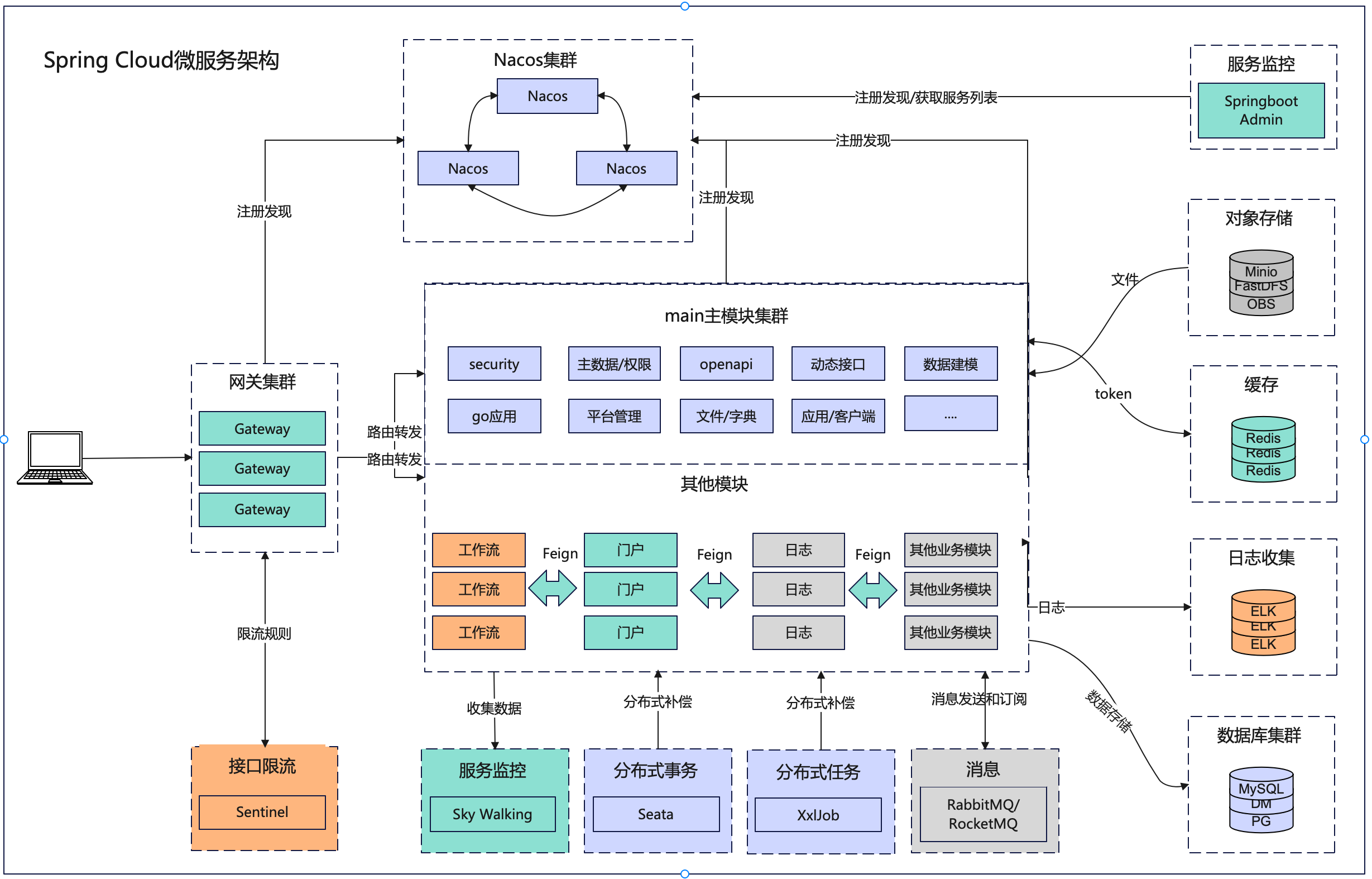
总体架构
平台使用的架构基于spring cloud微服务架构和Kubernetes(K8s)容器化构建,平台能集成了网关、统一认证、应用商店、主数据、 功能授权、数据授权、分级授权、低代码开发、集成管理、日志管理、openapi、数据源管理、菜单管理、 字典、消息、文件管理、文件预览等主要功能。专为现代企业设计。 它涵盖了从前端到后端,从基础设施到特定业务功能的全范围集成。
总体架构图




功能亮点
器化与K8s集成: 借助Kubernetes的力量,我们的平台支持自动化的部署、扩展和管理容器化的应用程序。
自动构建: 一键式的代码构建流程,让开发者更专注于业务逻辑。
服务编排: 利用K8s的先进特性,自动化地处理服务间的依赖和通信。
服务监控: 为微服务提供实时的健康检查、性能监测和故障警报。
Kubernetes集成: 完全的K8s集成意味着平台可以在任何支持Kubernetes的环境中部署,无论是公有云、私有云还是混合云。
自动化CI/CD: 与主流的CI/CD工具链无缝集成,支持自动化的代码构建、测试和部署流程。
服务发现与负载均衡: 利用K8s的服务发现和负载均衡功能,自动地处理服务间的请求和流量。
网关: 提供一站式的API管理解决方案,确保应用程序的安全、高可用。
统一认证: 所有应用都可以通过一个统一的认证系统进行身份验证。
应用商店: 允许开发者发布和分发他们的应用程序,用户可以轻松找到和部署所需应用。
主数据管理: 确保数据的准确性、完整性和一致性。
功能授权 & 数据授权: 精细化的权限管理,确保数据安全。
分级授权: 灵活的授权模型,适应各种组织结构。
低代码开发: 加速开发流程,降低开发门槛,提高生产力。
集成管理: 轻松整合第三方服务和应用。
日志管理: 完善的日志记录与查询系统,确保运行的可追溯性和故障的快速定位。
OpenAPI: 方便第三方开发者接入和扩展平台功能。
数据源管理: 统一管理所有的数据连接,简化数据接入和维护。
菜单管理: 提供定制化的导航体验。
字典: 为数据提供标准化的描述和分类。
消息: 强大的通知和消息系统,保持用户与系统之间的沟通畅通。
文件管理 & 文件预览: 完整的文件生命周期管理,以及跨格式的预览功能。
产品扩展
在现有开发平台的强大基础上,我们进一步引入了丰富且成熟的产品应用,为企业带来无与伦比的增值体验。 此外,平台的API设计也为个性化需求提供了极大的灵活性,让您轻松开发、集成并在应用商店中分享您的应用。
现有产品主要应用亮点:
工作流: 工作流系统不仅覆盖了从保存到终止的全流程管理,还引入了高度的自定义性,如多实例子流程、条件表达式计算器、自定义事件等。其功能如下:
基础操作:流程保存、办理、提交、驳回、撤回、删除、挂起、终止、激活、督办等。
工作流展示:待办、已办、委托待办、传阅、知会、会签、公办等。
高级特性:子流程、多实例子流程、多实例递归子流程、灵活的选人规则和条件表达式(包括自定义选人和条件表达式来自OpenAPI)、自定义事件支持(涵盖不同生命周期的事件)等。
其他特性:流程定义的版本管理、流程定义的copy等。
门户: 提供企业级的门户解决方案,支持个性化定制和集成其他平台功能。
通信录: 与主数据完美集成,并与企业内网通信工具进行无缝链接,确保信息的实时同步和准确性。
日程管理: 助您高效地管理时间和任务,实现团队间的协同与沟通。
应用开发与集成:
借助平台提供的OpenAPI,您可以轻松开发并集成自己的应用。一旦应用开发完成,您还可以选择将其上架到我们的应用商店中,分享给更多的用户。这种集成方式不仅提供了无缝的用户体验,还扩展了平台的功能,使其更加丰富和多元。
开发平台不仅提供了强大、完整的基础功能,还允许个性化的应用开发和集成,真正地满足了现代企业的各种需求。